ZHCSXJ3A December 2024 – August 2025 LM51770 , LM517701
PRODUCTION DATA
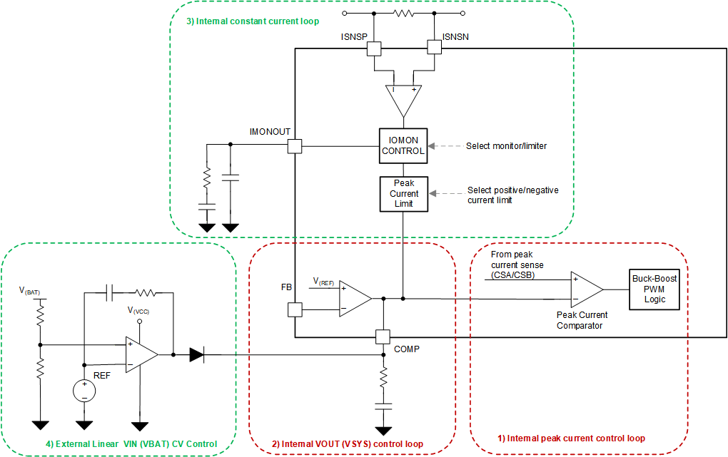
該器件的精確反向電流限制使 LM5177 能夠為功率級輸入端的儲能元件充電。在輸入端啟用 LM5177 的集成平均電流限制電路后,第三個調節環路會保持恒定電流運行,以便為輸入端的儲能元件(例如電池或超級電容器陣列)充電。通過簡單的遲滯調節方法或使用帶有外部運算放大器的線性方法以及等效數字調節方案來調節輸入的充電電壓端。
一旦系統電源中斷或出現故障,當觸發選定的備用電壓閾值時,LM5177 會立即向連接的系統負載供電。這一無縫轉換由降壓/升壓電壓控制環路保持,該環路在充電期間保持穩壓狀態,并確保已連接系統在備用期間的壓降最小。
優勢:

下面詳細介紹了直流/直流備用應用中的控制環路交互。交互的中心點是 COMP 引腳,它為底層雙向峰值電流控制環路定義了峰值電流目標
